Open Office Base Vorlagen Kundendatenbank Großartig Fein Beispiele Für Access Datenbank Vorlagen Fotos

Großartig Open Office Base Vorlagen Kundendatenbank
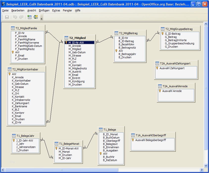
Foto base vorlagen office center epj muster musterbrief mustervorlagen vorlagenerstellung star fice open fice fice vorlagen base vorlagen 16 kunden datenbank für open fice entwurf einer beispieldatenbank openoffice base handbuch entwurf einer beispieldatenbank Übersetzung aus issue open fice open fice vorlagen paket das open fice vorlagen paket enthält über 100 vorgefertigte dokumente für diverse anlässe sich unkompliziert individuell anpassen lassen
veröffentlicht durch einfach Lisa Sanchez bei 2019-01-26 17:53:07.Anzeigen alle Bilder im gesamten Großartig Open Office Base Vorlagen Kundendatenbank
Foto FotografienGalerieBitte Folgen , Link.






















































